Announcement

Collapse
No announcement yet.

Not enough memory for operation - when printing Data Entry Reports

Collapse
X
 
  • Filter
  • Time
  • Show
Clear All
new posts

    Not enough memory for operation - when printing Data Entry Reports

    Licensed a new site... still have the same error.

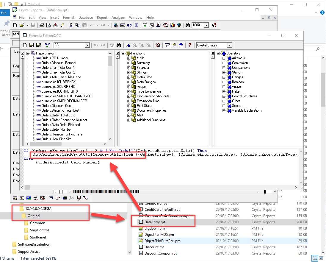
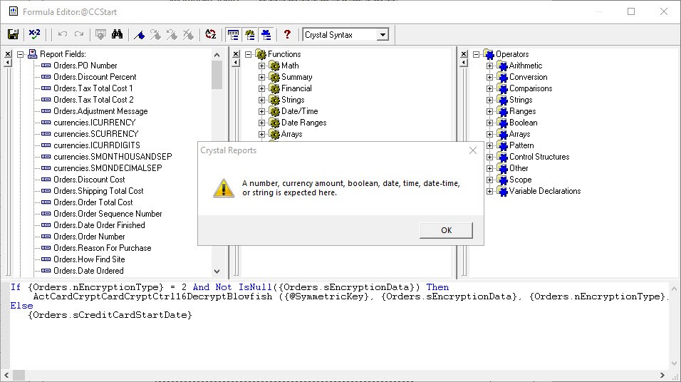
    Did a verify database on Crystal Report and gave me this
    - on @CCStart : "A number, currency amount, bookean, date, time, date-time, or string is expected here."
    - not sure if this is the problem...
    - see attached image

    Tried re-installing (tried both : "modify" and "repair" options)
    Tried registering files:

    regsvr32 ActDatePicker.ocx
    regsvr32 ActProductEntry.dll
    regsvr32 ActShipHand.ocx
    regsvr32 ActSelBeh.dll
    regsvr32 ActExternalDesign.dll
    regsvr32 CRUFLActCardCrypt.dll
    regsvr32 ISControl.ocx
    regsvr32 AuthNetOCX.ocx
    regsvr32 OCCControl.ocx
    regsvr32 DHOCCControl.ocx
    regsvr32 WUPayCash.ocx

    Still have the same problem.

    Printing orders.rpt and invoices.rpt are both fine - just the DataEntry.rpt is giving this error.
    Attached Files

    #2
    Resolved...

    On verify database, the "ActCardCryptCardCryptCtrl16DecryptBlowfish" - change the "16" to "18", ok everything
    and re-do verify database again and do this until these problems no longer appears

    I did it six times for following:
    @CCStart
    @CCExpiry
    @CCIssue
    @CC
    @CVV2
    @CCType

    Then finally save the file, and error is no more. Phew.

    Comment


      #3
      I remember there was a reports file problem on the initial release of v18... (version SXDA ?)

      We are currently using SEGA release (not sure what the problem was with SXDA, so I don't know if it's the same problem.)

      Looking at the versioned for SEGA, it is "16" (see attached image)

      My initial tests on the reports were okay... I assume I have the problem now as I've uninstalled Sellerdeck 2016.



      Attached Files

      Comment


        #4
        Checking the DataEntry.rpt on this download:

        https://community.sellerdeck.com/for...ease#post59084

        It has "16", so the previous Reports issue is not this.

        Comment


          #5
          v18.01 SGUA was released a week after my findings above... Just done tests on installing both v18.00 SEGA and v18.01 SGUA on a fresh system

          Go to Settings > Business Settings > Order Processing > Report and Export Options : Tick "Enable Data Entry Reports"

          I get error when you try to print a "Data Entry Report" on both v18.00 AND v18.01

          I was thinking why we needed this report... we don't actually do any data entry or use offline card processing.
          We use this because it's a part of a workaround on Sellerdeck's short comings... due to it cannot accomodate both weight and value for shipping calculation (I did pursue with Sellerdeck, after a few years it came down to a paid-for Sellerdeck bespoke service of ~£1000)
          - so this report shows the £ values so we can manually assess the shipping on the value of the order
          - if we did not have to do this, we won't bother with the "Data Entry Report" at all
          - the new picking list does not show value nor does the packing list, and we don't want to print the invoice until the order is completed... so we use the data entry report.

          Attached a fixed version of the Dataentry.rpt if anyone needs it
          Attached Files

          Comment


            #6
            attached images, comparing previous versions : v18 is the same file as v16 - Sellerdeck did not update this file at all for v18
            attached compared files

            Since "Data Entry" was probably mainly to do with card payments sent separately... could the omission of updating this file to do with GDPR and probably future removal of this report?

            I hope it's not removed, it's the report we use in our workflow when processing Sellerdeck orders
            - it is used as the workaround for Sellerdeck's inability to have both weight and value considered to calculate the shipping.
            Attached Files

            Comment

            Working...
            X