Taking your idea a little further Lee: Standard Promotional List Entry Edited:

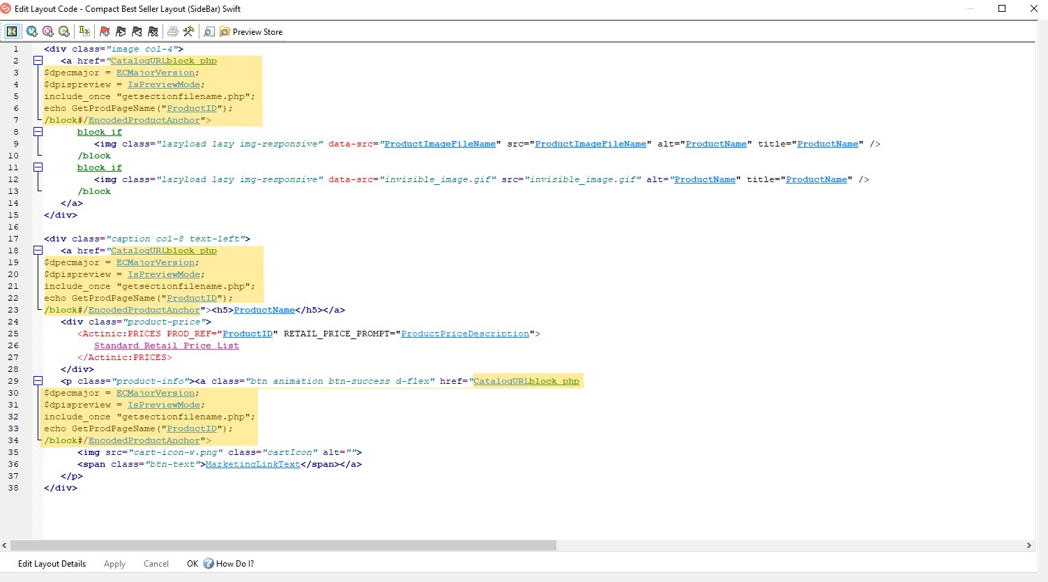
Code:
<!-- ItemType == 0 == Product --> <actinic:block if="%3cactinic%3avariable%20name%3d%22ItemType%22%20%2f%3e%20%3d%3d%200" > <div class="slide-entry"> <a href="<actinic:variable name="DirectLink" />"><img src="<actinic:variable name="ItemImage" selectable="false" />" title="<actinic:variable name="CarouselCaption" />"/></a> <actinic:block if="%3cactinic%3avariable%20name%3d%22CarouselCaption%22%20%2f%3e%20%21%3d%20%22%22" > <div class="carousel-caption"> <h3><actinic:variable name="CarouselCaption" /></h3> </div> </actinic:block> </div> </actinic:block> <actinic:block if="%3cactinic%3avariable%20name%3d%22ItemType%22%20%2f%3e%20%21%3d%202%20AND%20%0d%3cactinic%3avariable%20name%3d%22ItemType%22%20%2f%3e%20%21%3d%200" > <div class="slide-entry"> <a href="<actinic:variable name="ItemLink" selectable="false" />"><img src="<actinic:variable name="ItemImage" selectable="false" />" title="<actinic:variable name="CarouselCaption" />"/></a> <actinic:block if="%3cactinic%3avariable%20name%3d%22CarouselCaption%22%20%2f%3e%20%21%3d%20%22%22" > <div class="carousel-caption"> <h3><actinic:variable name="CarouselCaption" /></h3> </div> </actinic:block> </div> </actinic:block> <actinic:block if="%3cactinic%3avariable%20name%3d%22ItemType%22%20%2f%3e%20%3d%3d%202" > <div class="slide-entry"> <a href="<actinic:variable name="ItemLink" selectable="false" />"><img src="<actinic:variable name="ItemImage" selectable="false" />"/></a> </div> </actinic:block>
Comment